- Windows 10 - Home
- Windows 10 - Introduction
- Windows 10 – UWP
- Windows 10 – First App
- Windows 10 - Store
- Windows 10 - XAML Controls
- Windows 10 - Data Binding
- Windows 10 - XAML Performance
- Windows 10 - Adaptive Design
- Windows 10 - Adaptive UI
- Windows 10 - Adaptive Code
- Windows 10 - File Management
- Windows 10 - SQLite Database
- Windows 10 – Communication
- Windows 10 - App Localization
- Windows 10 - App Lifecycle
- Windows 10 - Background Execution
- Windows 10 - APP Services
- Windows 10 - Web Platform
- Windows 10 - Connected Experience
- Windows 10 - Navigation
- Windows 10 - Networking
- Windows 10 - Cloud Services
- Windows 10 - Live Tiles
- Windows 10 - Sharing Contract
- Windows 10 - Porting to Windows
Windows 10 Development - Localization
Windows is used worldwide, in a variety of different markets and for the target audiences that vary in culture, region, or language. Localization is the translation of application resources into localized versions for the specific cultures that the application supports.
When you develop any application in only one language, it means you are just limiting your business and customers. If you want to increase your customer base, which will also increase your business, then your application must be available and reachable globally. Cost-effective localization of your product is one of the best and most economical ways to reach more customers.
In Windows 10, localizable applications is very easy to create with resx file, which is the simplest solution for localization.
Let us understand this with the help of a simple example by following all the below mentioned steps.
Translating UI Resources
You can put string resources for your UI into resource (resw) files instead of putting them directly in code or markup, and then you can reference those strings from your code or markup. Follow the steps given below to add strings to the resource files.
Create a new Universal Windows Platform (UWP) application.
In the Solution Explorer, right-click the project and select Add > New Folder.
Change the name of the new folder to "Strings".
Right-click the Strings folder and add a new folder with the name "en-US". These are naming conventions specific to a language and country/region name, and it can be found on National Language Support (NLS) API Reference msdn.microsoft.com page.
Right-click on the en-US folder and select Add > New Item.
- The following dialog will open.
Select "Resources File (.resw)" and Click the Add button.
Now let us go to the XAML file and add a Hub control with some properties as shown below.
<Page
x:Class = "UWPLocalizationDemo.MainPage"
xmlns = "http://schemas.microsoft.com/winfx/2006/xaml/presentation"
xmlns:x = "http://schemas.microsoft.com/winfx/2006/xaml"
xmlns:local = "using:UWPLocalizationDemo"
xmlns:d = "http://schemas.microsoft.com/expression/blend/2008"
xmlns:mc = "http://schemas.openxmlformats.org/markup-compatibility/2006"
mc:Ignorable = "d">
<Grid Background = "{ThemeResource ApplicationPageBackgroundThemeBrush}">
<Hub x:Name = "textBlock" x:Uid = "HubControl" Background = "Black"
Foreground = "White" Header = "Localization Demo"/>
</Grid>
</Page>
x:Uid = "HubControl" are the identifiers that are used for localization
Now, when the above code is compiled and executed, you will see the following window.
All the information related to the Hub such as the Header, the Foreground and the background color are set in the XAML.
Now add some of the information in Resource.resw file in the Strings/en-US folder as shown below.
-
You need to associate every control that needs localized text with the .resw file. You can do this by using the x:Uid attribute on your XAML elements like this −
x:Uid = "HubControl" is used in resw file to assign a string for the header, foreground and background color.
Now, when you compile and execute your application on an emulator, you will see the following window. You can see that the header, foreground and background color values are picked from the Resources.resw file.
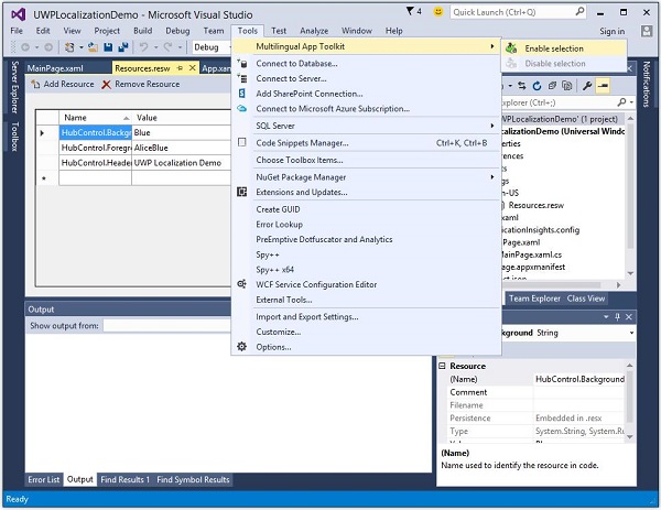
You can add other Resource.resw files for other languages such as French, German, and Japanese etc. manually, as we did for English-US, but Microsoft also provides a Multilingual App Toolkit with the help of which, you can easily translate your Resource.resw in to other languages.
Go to the Tools > Extensions and Update menu and search the Multilingual app toolkit.
Download and install this toolkit. Once installation is finished, restart Visual Studio and open the same project.
Now enable this toolkit from the Tools > Multilingual App Toolkit menu option.
Now you can add translation for other languages.
Right Click on the project in the Solution Explorer and select Multilingual App Toolkit > Add Translation Languages option from the menu.
The following Translation Languages dialog will open. You can select any language you want, to localize your application for those cultures.
Let us select German language and click the OK button.
You can also see that the Resources.resw file is created inside the folder Strings\de.
Now, you will see that another MultiLingualResources is added inside the *.xlf file. Double click on this file, which will open the Multilingual editor to check and verify the translated strings and make some changes if needed.
Make the changes and verify whether the Background color has changed to brown and the Header text is properly translated to German.
As in the above example, the background color of Hub has changed from blue color to brown and the foreground color has remained same.
Now open the Resources.resw, which is inside the Strings\de folder.
You can see that only two strings are mentioned here, because we have not changed the foreground color on the multilingual editor.
To check the localized version of your application, change the culture of your machine. To change the culture of your machine follow the steps given.
- Let us go to the PC settings and select Time & Language.
From the left pane, select Regions & language and click on the Add a language.
Select Deutsch German language as shown above which will open another dialog.
Now select the German (Germany) and close this dialog box.
- Make Deutsch as the default language.
- Now execute your application, it will display the following window.
- Now you can see the output of your application in German language.